1/45
Looks like no tags are added yet.
Name | Mastery | Learn | Test | Matching | Spaced | Call with Kai |
|---|
No analytics yet
Send a link to your students to track their progress
Computer Network
A collection of computing devices connected so that they can communicate and share resources

Wireless
A network connection made without physical wires

Node (host)
Any addressable device attached to a network

Data transfer rate (bandwidth)
The speed at which data is moved from one place to another on a network

Protocol
A set of rules that defines how data is formatted and processed on a network, rules for communication.

Client / Server
A distributed approach in which a client makes requests of a server and the server responds

File Server
A computer dedicated to storing and managing files for network users

Web Server
A computer dedicated to responding to requests for web pages

Peer to Peer
A decentralized approach that shares resources and responsibilities among many "peer" computers

Local Area Network (LAN)
A network connecting a small number of nodes in a close geographic area

Ring topology
A LAN configuration in which all nodes are connected in a closed loop

Star Topology
A LAN configuration in which a central node controls all message traffic

Bus Topology
A LAN configuration in which all nodes share a common line

Ethernet
The industry standard for local area networks, based on a bus technology

Wide area network (WAN)
A network connecting two or more local area networks

Internet
A wide area network that spans the planet

Wireless Network
A network in which devices communicate with other nodes through a wireless access point

Bluetooth
A technology used for wireless communications over short distances

Internet Service Provider (ISP)
An organization providing access to the internet

Phone Modem
A device that converts computer data into an analogue audio signal and back again

Digital Subscriber Line (DSL)
An internet connection made using a digital signal on regular phone lines

Cable Modem
A device that allows computer network communication using the cable TV hookup in a home

Broadband
Network technologies that generally provide data transfer speeds greater than 256 Kbps

Download
Receiving data on a local computer from the internet

Upload
Sending data from a local computer to a destination on the internet

Packet
A unit of data sent across a network

Packet Switching
The approach to network communication in which packets are individually routed to their destination, then reassembled

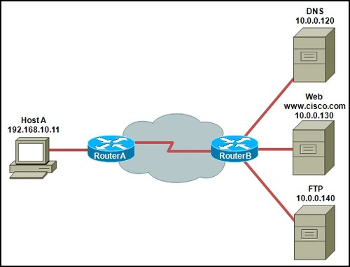
Router
A network device that directs a packet between networks toward its final destination

Repeater
A network device that strengthens and propagates a signal along a long communication line

Open Systems Interconnection (OSI) Reference Model
A seven layer logical breakdown of network interaction to facilitate communication standards

Protocol Stack
Layers of protocols that build and rely on each other

Transmission Control Protocol (TCP)
The network protocol that breaks messages into packets, reassembles them at the destination, and takes care of errors

Internet Protocol (IP)
The network protocol that deals with the routing of packets through interconnected networks to the final destination

TCP / IP
A suite of protocols and programs that support low level network communication

Traceroute
A program that shows the route a packet takes across the internet

Firewall
A gateway machine and software that protects a network by filtering the traffic it allows

IP Address
An network address made up of denary values separated by dots that uniquely identifies a computer on the internet. 2 version ipV4 and ipV6

Domain Name
The part of a hostname that specifies a specific organization or group

Domain Squatting
Purchasing a domain name with the sole intent of selling it at a high price to a person or organization that actually wants to use it
Domain Name System
A distributed system for managing hostname resolution

Domain Name Server
A computer that attempts to translate a hostname into an IP address

Network Neutrality
The principle that ISPs should deliver data to everyone equally, as fast as the technology allows.

Cloud Computing
A service that provides storage space and other resources on the internet

MAC address
The physical address of each device on a LAN, given in Hexadecimal

Bandwidth
Bandwidth refers to the theoretical rate of speed that data on your network can travel, which is probably a speed you won't see very often.

Throughput
Throughput is the actual rate of speed that data on your network travels.